OPPO 小布助手网页版上线,接入满血版 DeepSeek
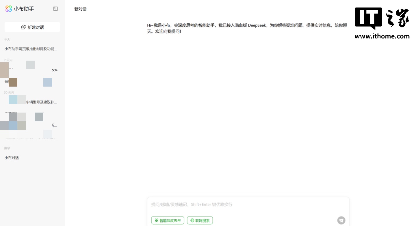
GoodNav 4月13日的消息显示,根据网友反馈,OPPO的小布助手现已推出网页版,用户可前往 xiaobu.coloros.com 体验,并且通过登录OPPO账号可以同步手机端的历史对话记录。

网页版的小布助手现已接入全功能的DeepSeek,支持联网搜索功能。
小布助手是OPPO推出的智能语音助手,集成在OPPO智能手机及IoT设备中。2021年2月,小布助手的月活跃用户数突破亿级,成为国内首个月活用户超过亿的手机语音助手。2023年10月11日,OPPO宣布基于AndesGPT大模型开发的新一轮小布助手公测正式开始。2024年6月18日,OPPO发布了新版的小布助手App。2025年3月,ColorOS官方宣布其最新DeepSeek-R1满血版系统升级全面开放,新版小布助手支持一键AI唤醒和语音对话,并具备联网搜索及结果导出等多项强大功能。
© 版权声明
文章版权归作者所有,未经允许请勿转载。
相关文章
暂无评论...